Molte persone oggigiorno utilizzano più di un client IMAP o webmail per diversi motivi. Tuttavia, per molti risulta difficile tenere traccia di ogni account di posta. Ognuno di noi ha diversi indirizzi e-mail personali, quello di Google, quello di Apple per chi ha un dispositivo della mela, un indirizzo fornito dal provider di Internet (Fastweb, Tim, etc), quello del lavoro, quello dell’università… Insomma, per la maggior parte degli utenti si rende necessario avere un client di posta elettronica principale in cui archiviare facilmente tutte le proprie e-mail, il calendario e la rubrica. Thunderbird è sicuramente uno dei client migliori su piazza e in questa guida vi mostro come esportare i contatti da Gmail alla rubrica di Mozilla Thunderbird.
Perché Thunderbird?
Di Thunderbird ve ne abbiamo parlato spesso qui su LFFL, si tratta di un client open source sviluppato da Mozilla. Dopo un periodo di semi-abbandono il client ha avuto nuovi rilasci con novità importanti, come l’arrivo della crittografia OpenPGP. Thunderbird ha alcune peculiarità che altri client non presentano:
- Cartelle non lette: in Thunderbird la cartella dei messaggi non letti consente di visualizzare tutti i messaggi di posta elettronica non letti aggregandoli dai vari account sincronizzati;
- Componenti aggiuntivi open source: ha una ricca comunità di sviluppatori che mantengono diversi componenti aggiuntivi interessanti che ne arricchiscono le funzionalità;
- Filtro della posta indesiderata: contrassegnando i messaggi indesiderati come spam l’utente può addestrare Thunderbird a riconoscere ciò che considera spam;
- Ordina per: l’utente può scegliere tra una varietà di opzioni di ordinamento per facilitare la ricerca dei messaggi nelle cartelle. È possibile ordinare rapidamente per data, ordine ricevuto, priorità, stato, mittente, lettura, tag, allegati, stato spazzatura, crescente, decrescente, etc.
Come sincronizzare i contatti con Gmail
Ci sono dievrsi metodi per raggiungere il nostro scopo, io vi mostro quello che ritengo più efficace e che non richiede l’installazione di app o componenti aggiuntivi.
Il primo step è aprire il vostro account di Gmail e cliccare in alto a destra per aprire il menu delle GApps. Cliccate su Contatti. Nel menu a sinistra cliccate sulla voce “Esporta” e scegliete CSV Outlook.
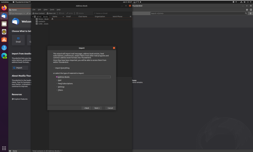
In questo modo salverete un file .csv contenente tutto il vostro address book. Ora non vi resta che aprire Thunderbird, cliccate su Address Book e poi dal menu scegliete Tools > Importa. L’opzione da scegliere tra le cinque disponibili è Address Books.
Nella schermata successiva scegliete la voce Text file e poi selezionate il file che avete esportato in precedenza da Gmail.
Ecco fatto: i contatti sono stati importati. Questa procedura, di fatto, vale anche per altri account di posta, non solo per Gmail. La strada da seguire è sempre la stessa: esportate dall’account A e importate in Thunderbird.
Alternative
Il medesimo risultato può essere ottenuto utilizzando gContactSync, un’estensione installabile dall’add-ons manager di Thunderbird. Dovete aggiungere l’estensione al client di Mozilla ed effettuare l’accesso al vostro account di posta Gmail attraverso gContactSync. A questo punto una procedura guidata vi permetterà di importare i contatti in Thunderbird. Io prediligo la prima strada perché meno invasiva ma il risultato è garantito in entrambi i modi!
Seguiteci sul nostro canale Telegram, sulla nostra pagina Facebook e su Google News. Nel campo qui sotto è possibile commentare e creare spunti di discussione inerenti le tematiche trattate sul blog.






